Version

    1. CloverDX Designer tutorial

    This chapter explains the basics of CloverDX projects and shows you way to create a simple graph that reads records from a CSV file and writes them to a .xlsx file.

    Instead of reading this chapter, you can try the Tutorial that is available in the product after the first start in a new workspace or watch a video tutorial.

    Terminology

    Before creating a transformation graph we will explain some terms we use in this tutorial.

    • A workspace is a directory on your computer where your save your projects. It also contains per-workspace configuration. You have chosen it during the start of Designer.

    • A project is a directory in workspace. It is the location where you place data transformations and data.

    • A graph , or a transformation graph, is a recipe to data transformation. The graph consists of components which are connected by edges.

    Creating a project

    We assume that you have downloaded and installed CloverDX Designer.

    It is the right time to create a new project now. Select File  New  CloverDX Project from the main menu:

    ctg 0110
    Figure 2. Creating a New CloverDX project

    Type the name of the project, e.g. Project_01.

    ctg 0120
    Figure 3. Selecting a name of a new project

    Creating a new data file

    Now you need a data file. You probably have some. If not, you can create an example file as shown below.

    The best practice is to place your input data into data-in.

    Right-click data-in item in the Project Explorer pane and select New  File from the context menu.

    ctg 0210
    Figure 4. Creating a flat data file in data-in directory.

    Type file name, e.g. input.csv. It will be created and stored in the highlighted data-in subfolder.

    ctg 0220
    Figure 5. Selecting a file name for the new file.

    The file will be created and opened. Note that depending on your computer settings, the file may open outside of the Designer. In that case, you can simply drag and drop the file from the Project Explorer to the empty place in the Designer to open it.

    ctg 0230
    Figure 6. Still empty data file

    Enter some data records in this file; for example, copy and paste the lines below (make sure there is an empty line at the end) and save the file:

    John;Smith;25000
    Peter;Brown;30000
    George;Hardy;20000
    Richard;Gordon;22000
    Mark;Taylor;40000
    Michael;Lester;18000
    George;Smith;30000
    Albert;Brown;30000
    ctg 0240
    Figure 7. Filling the graph with delimited data records

    Remember that once you have already some CloverDX project in you workspace and have opened the CloverDX perspective, you can create your next CloverDX projects in a slightly different way:

    • You can create directly a new CloverDX project from the main menu by selecting File  New  CloverDX Project or select File  New  Project…​ and do what has been described above.

    • You can also right-click inside the Project Explorer pane and select either directly New  CloverDX Project or New  Project…​ from the context menu and do what has been described above.

    Creating a graph

    After creating a new project, create a new graph: select File  New  Graph from the main menu. The graph is a recipe of your data transformation.

    ctg 0310
    Figure 8. Creating a new graph.

    Give a name to the graph and choose a directory for it. We choose graph as the graph name. CloverDX Designer gives it the .grf extension automatically.

    CloverDX Designer offers the graph subfolder. It is the recommended place for graphs.

    ctg 0320
    Figure 9. Selecting a folder for the graph and a name of a new graph. By default, graphs go into the graph folder in the project.

    Placing components in the Graph Editor canvas

    To place components into a graph, you can select them from the Component Palette on the right of the side of the Designer and then place them on the Graph Editor canvas.

    ctg 0410
    Figure 10. Selecting components for the graph.

    If the Palette is not displayed, click an arrow in the right top of the Graph Editor pane. This way, the Palette will remain opened until you fold it.

    Find the FlatFileReader component in the Palette among Readers. You can find it in the Readers category in the palette or you can search using the search box at the top. The FlatFileReader component can read various flat files - CSV, TSV, TXT and more.

    To place the component on the canvas, you can drag & drop it from the Palette to the canvas or you can click first on the Palette and then into the canvas where you’d like the component to be placed.

    ctg 0420
    Figure 11. Placing the first component to the Graph Editor canvas.

    Place the second component - the SpreadsheetDataWriter - to the graph in the same way. Since the data will from the FlatFileReader to the SpreadsheetDataWriter, place the writer component to the right of the reader. SpreadsheetDataWrite is in the Writers category in the Palette. The SpreadsheetDataWriter can write Excel files (XLSX and XLS).

    You can also add components by searching for them in the Add component dialog. This dialog can be shown when you press Shift+Space keyboard shortcut while working with the graph editor. The dialog allows you to find a component based on its name or description. To add the component, simple select it from the dialog and click anywhere in the graph to place it.

    You can also navigate the dialog using the keyboard, so the fastest way to add a component is to press Shift+Space, type your search term, find the component using the keyboard (arrows) and then pressing Enter. You can then click into the graph canvas to place the selected component.

    ctg 0440
    Figure 12. Add component dialog while searching for "Excel". Select the writer (the second component) and click OK or press Enter to place it into the graph.

    Place the SpreadsheetDataWriter into the graph like this:

    creating graph 030
    Figure 13. Placing the writer component to the right of the reader.

    Connecting components by an edge

    Data flow in the graph is shown as edges with arrows going from one component to the next. Edges connect to component ports which provide interface for data to get into and out of the component. Different components have different numbers of ports depending on what functionality they implement.

    Ports are shown as little "bumps" on each component. Output ports produce data and are on the right side of the component while input ports feed data into the component and are on the left side of the component.

    Edges in the graph always go from output ports of one component to the input port of another component.

    ctg output port
    Figure 14. Input and output ports on components.

    To start creating an edge, click on a port. Your mouse pointer will change and will start "dragging" an edge coming out of the port you clicked. In our example, click on the first output port of the FlatFileReader and drag the edge to the first input port of the SpreadsheetDataWriter.

    ctg 0520
    Figure 15. Components connected by an edge.

    If done correctly, you will see something like on the above screenshot. The edge is dotted and red since it has not been configured yet - it is missing metadata. The edges are still red and dashed since no metadata are assigned to them.

    In the next step we will assign metadata to the edge.

    Extracting metadata from the input file

    Metadata in CloverDX describes the data structure of the data flowing on edges.

    You can extract metadata from your flat data file or create it on your own. We will show you, how to extract it from input file.

    Right-click the first edge and select New metadata  Extract from flat file.

    ctg 0610
    Figure 16. Extracting metadata

    A wizard for metadata extraction opens. Use the Browse button to open a dialog to specify which file you’d like to work with.

    ctg 0620
    Figure 17. File selection step in metadata extraction from flat file.

    Select the input.csv file in your data-in directory in the project and click the OK button.

    ctg 0630
    Figure 18. Selecting data file

    The Metadata Editor fills up:

    ctg 0640
    Figure 19. Metadata extraction wizard showing simple preview of the selected file.

    Click Next to see and edit specify metadata fields (columns in your data).

    ctg 0650
    Figure 20. Metadata Editor showing the fields and data preview.

    As you can see, the wizard determined that the records consisted of three fields and it also understood that the third field’s values were integer numbers.

    You can replace the three default field names (Field1, Field2 and Field3) with more descriptive ones: FirstName, LastName and Salary. If you file contained a header row, the Metadata extraction wizard would also be able to read the names of the fields from it.

    To change tha name of a field, click the Field1 item and enter the new field name. Field names cannot contain any special characters and cannot start with a number. They are also case-sensitive, so FirstName is not the same as 'firstname'.

    ctg 0660
    Figure 21. Renaming a field.

    Do the same with the other two field names. You can also rename the whole record to EmployeeSalary to help users see the purpose of the data before they look into it. The result will look like this:

    ctg 0670
    Figure 22. All fields have been renamed.

    Now click Finish. You’ve now created your metadata and assigned it to the edge between the two components in the graph.

    You can extract metadata on edges and on input components.

    Assigning metadata to the edges

    If you have metadata assigned to the edge from the previous step, you do not have to assign it again.

    If you have any edge without metadata and you would like to assign the metadata to the edge, right-click the edge and select the Select Metadata item from the context menu.

    ctg 0710
    Figure 23. Assigning metadata to an edge

    Select the desired metadata by clicking its item. The edge with assigned metadata becomes solid.

    Alternatively, you can use the Outline view in the lower-left corner of the Designer window to select your metadata and drag & drop it onto the edge.

    Setting up Readers (FlatFileReader)

    To set up the FlatFileReader component, double-click the component in the Graph Editor pane. The component editor opens.

    ctg reader 0008
    Figure 24. Editing a Reader

    Click the Browse button to the right of the File URL attribute. A File URL dialog will be shown and will allow you to pick the input file input.csv from the data-in directory.

    ctg reader 0030
    Figure 25. Selecting the file in File URL dialog

    Once you select the file, the component will not longer report any errors.

    ctg reader 0030 configured
    Figure 26. FlatFileWriter configured to read the data-in/input.csv.

    Setting up Writers (SpreadsheetDataWriter)

    Writer set-up is very similar to the set-up of the reader component. You will have to configure the output file where to write your Excel spreadsheet. This is done again in the Edit component dialog which is shown by double-clicking on the SpreadsheetDataWriter component.

    Configure the File URL to ${DATAOUT_DIR}/Salaries.xlsx via the File URL dialog or by typing the URL into the File URL property. Once you do this, your graph will be ready to run.

    ctg writer 0110
    Figure 27. Configured SpreadsheetDataWriter component.

    The SpreadsheetDataWriter has many more parameters that can help you configure how the file is written, which sheet is used, which columns and mapped and more.

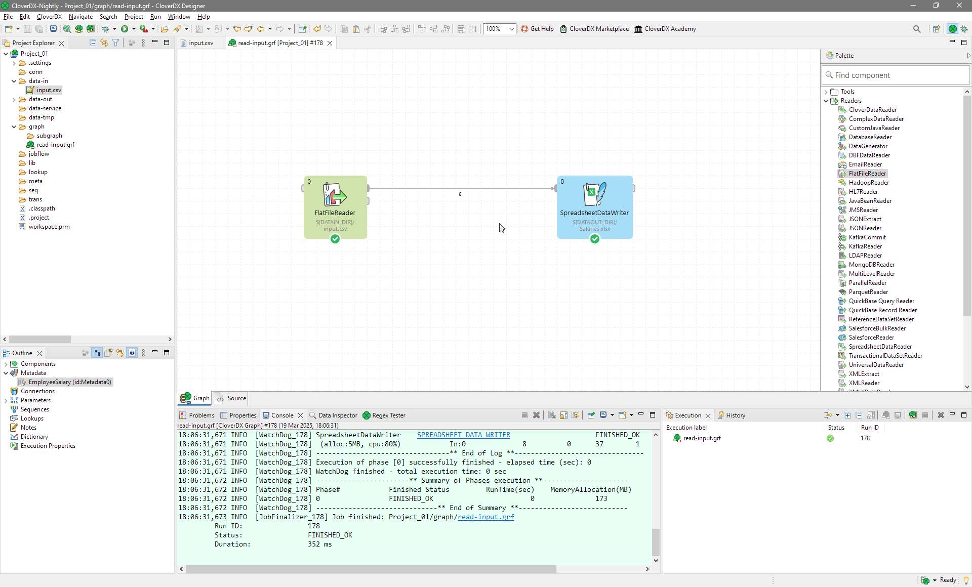
    Running the graph

    To run the graph, right-click anywhere inside the Graph Editor pane and select Run CloverDX Graph from the context menu. The graph will run.

    ctg 1010
    Figure 28. Running the graph

    Once the graph starts running, you’ll see the logs in the Console view which is shown under the graph canvas by default. If the graph finished successfully, the console will be green. Failed graphs will show with red console background and the error message will be visible at the end of the log.

    After you run the graph we just created, you should see output similar to the below.

    ctg 1020
    Figure 29. Execution of the example graph finished successfully.

    If you would like to see more detailed information about graph run, double-click the Console tab. The tab will maximize to cover the whole window. You can restore the original size of this tab when you double-click it again.

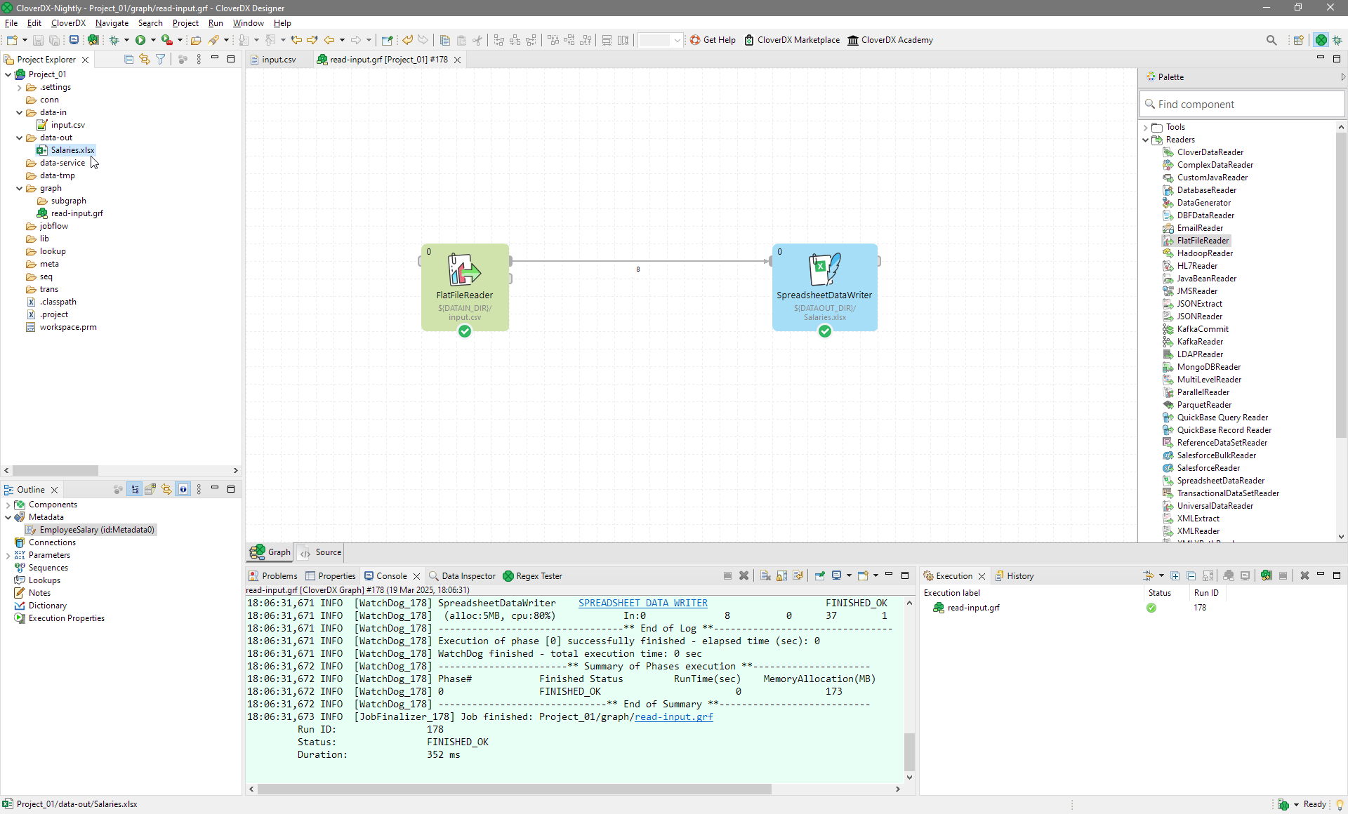
    Opening the output file

    After running a graph, the file structure of the Project Explorer pane refreshes automatically. If not, you can press F5 in the Project Explorer view to refresh.

    Expand the data-out directory to see the files inside it. You should also see Salaries.xlsx file.

    ctg 1110
    Figure 30. The output folder with

    Double click the file to open it with an appropriate spreadsheet editor.

    Summary

    In this tutorial we have learned to

    • create a transformation graph

    • place component to a graph

    • assign metadata to an edge

    • run a graph

    • read data from a CSV file

    • write data to Excel spreadsheet

    What to do next

    You can continue with Filtering the records or Sorting the records.

    You can also play with built-in pre-prepared examples: Help  CloverDX Examples

    Filtering the records

    In this chapter we will learn how to filter records with the Filter component.

    This chapter builds on the graph from Creating a graph.

    Inserting the filter

    The component for data filtering is called Filter and can be found in the Transformers category in the Palette.

    Filter requires an input as well as output - it reads data from its input port and produces data on its output ports. First input port and first output port are both mandatory and must be connected. The second output port is optional (for removed records) and does not need to be connected.

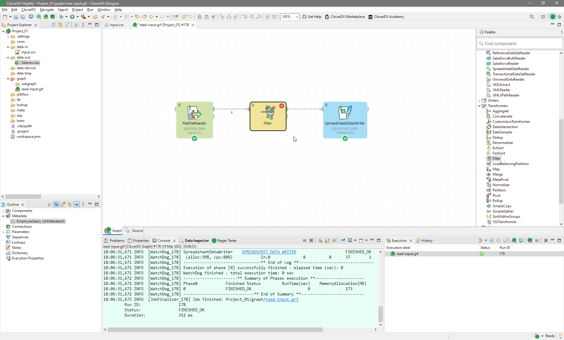
    To insert the component, you can either add if from the Add component dialog (shown via kdb:[Ctlr+Space]) or from the Palette. Once you select the component in the dialog or the Palette, you can add it directly on the edge between FlatFileReader and SpredsheetDataWriter by clicking on the edge. The Filter will be inserted and the edge will be split as needed.

    filtering 0110
    Figure 31. Adding the Filter component to the existing edge. Notice the mouse cursor is changed to "Add component" cursor and edge you hover over is highlighted.

    Once you add the component, your other components may be too close to each other. In general, we recommend you space out the components a bit and align them nicely. It will help you navigate larger and more complex jobs in the future.

    filtering 0120
    Figure 32. Filter was added to the graph. It is highlighted in red since it has not been configured yet.

    The filtering condition is not specified yet, therefore can you see an error on the component.

    Setting up the filter component

    Double-click the Filter component to open the component editor.

    filtering 0210
    Figure 33. Filter component attributes before anything is configured.

    The only attribute we will need to configure now is the Filter expression. To configure it, click the Edit expression button. A Filter editor dialog will open.

    filtering 0220
    Figure 34. Filter editor dialog.

    This dialog allows you to configure any filtering condition. Filtering conditions are specified as boolean expressions in language called CTL2. To learn more about how CTL2 works, please see CTL2 - CloverDX Transformation Language chapter in the documentation. At this point we will not need to configure anything complicated - we will configure the component to filter records so that records where Salary is at least 24000 will be kept and everything else will be removed.

    To build the filtering expression, you can use the top-right part of the dialog to see which fields are available in the data flowing to the component. Double-clicking on a field here will add the field name to the expression below. Double-click on the Salary field.

    filtering 0230
    Figure 35. Selecting the Salary field.

    CloverDX validates the expressions as you work on it so you’ll see an error in the expression editor. The error is shown with the red underline and hovering over it will show you additional details. In this case, the expression is not complete yet, hence the error.

    To complete the expression, click into the editor and type the rest of the expression. The full expression should read:

    $in.0.Salary > 24000
    filtering 0260
    Figure 36. Filter with the expression fully defined. No errors are reported.

    By clicking OK, you close the Filter Expression editor.

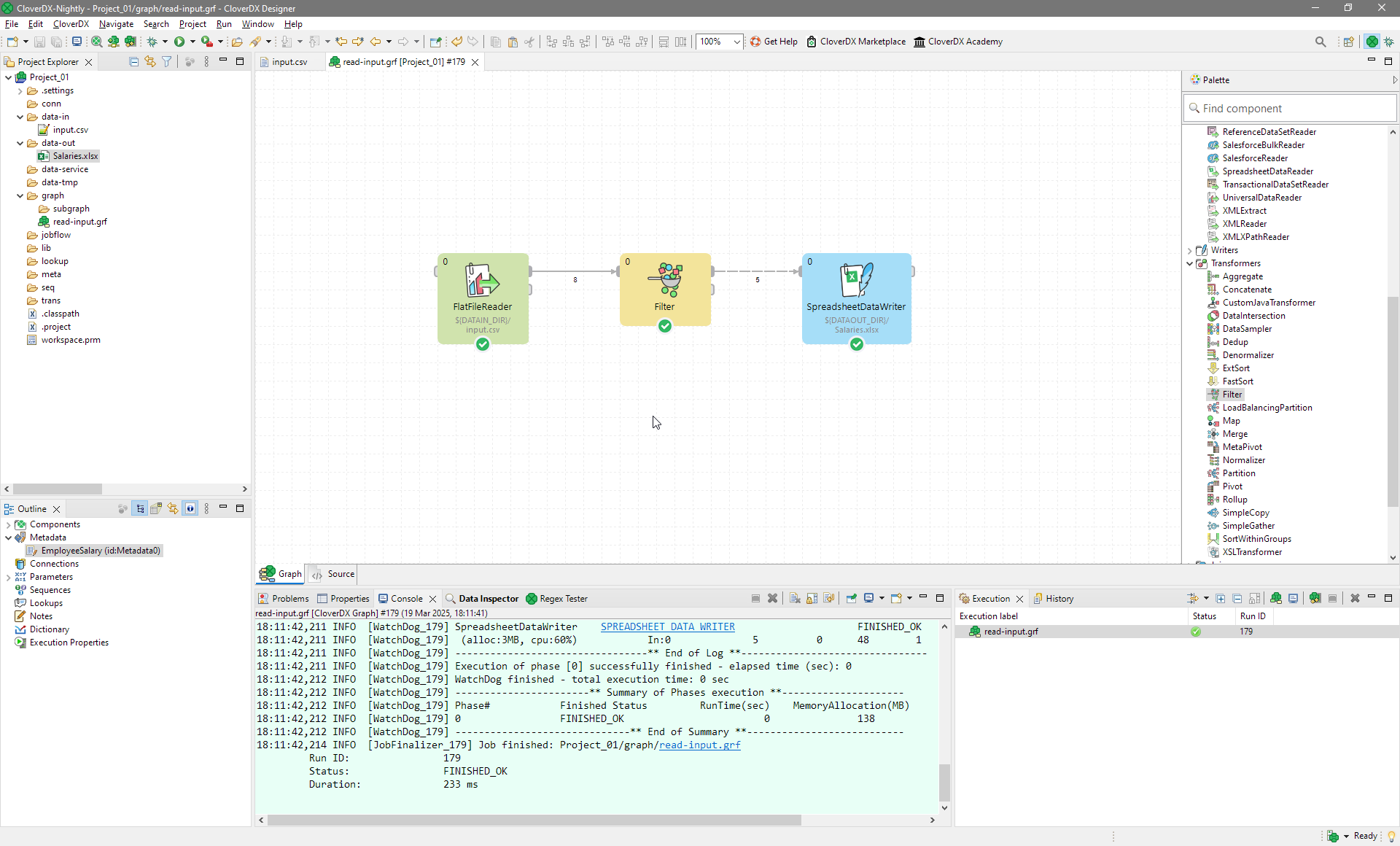
    When you save the graph, you can see that the warning icon has disappeared from the Filter component. When you iun the graph, you’ll see that the Filter kept five records out of eight - this is visible in the little numbers shown next to each edge. These numbers show you the number of records that were sent though each edge.

    filtering 0270
    Figure 37. Graph with filter after successful execution.
    Best practices

    It’s better to filter first and sort records later than to sort and then filter. This is because for larger data volumes sorting can be time consuming operation, so reducing the volume of data before the sorting will result in faster graph execution.

    If you need to split data into multiple (more than two) streams, use Partition component.

    Two data streams

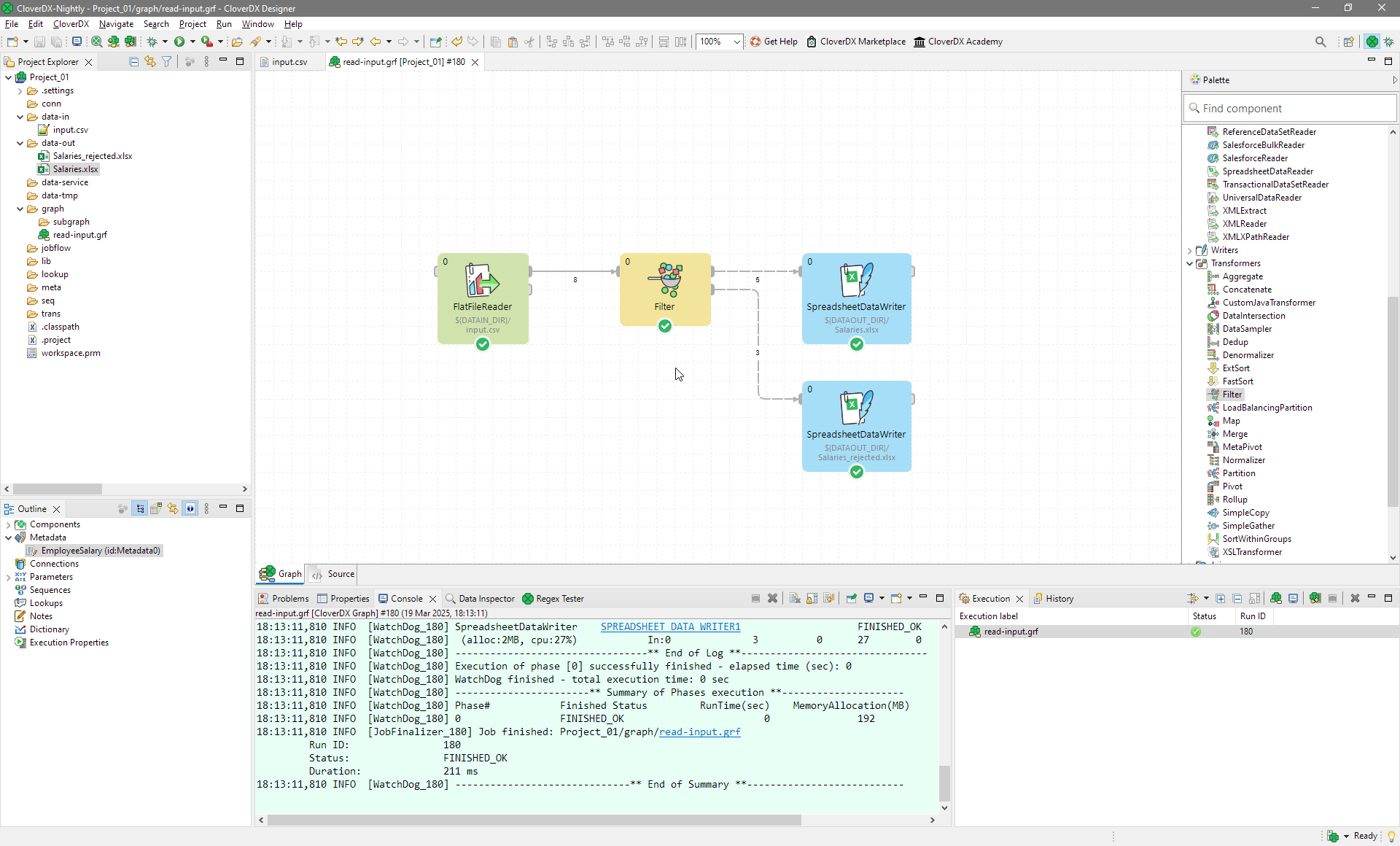
    You can use Filter component to split data stream into two data streams - one stream of record that satisfy the filtering condition like we’ve done in the previous example and the second stream for rejected records that do not satisfy the condition. This is very easy to set-up - simply connect additional component to the second port of the Filter component.

    In the following example we’ll connect another SpreadsheetDataWriter component to write the rejected records to a different Excel file. The configuration for this component will be almost the same as what we did above but must use a different file name, e.g. ${DATAOUT_DIR}/Salaries_rejected.xlsx.

    filtering 0310
    Figure 38. Splitting one data stream into two - successful execution of the job. Note the two output files in the data-out folder.

    You can use the same condition as in the previous example. The records matching the data filter condition will be passed to the first output port, the later ones will go to the second output port.

    Sorting the records

    In this chapter we will learn how to sort records with the ExtSort component.

    This chapter builds on the graph from Creating a graph. You can create a copy of this graph in the Project Explorer and rename it to a new name (e.g., read-input-with-sort.grf). This can all be done using context menu in the Project Explorer when you right-click your graph file.

    Adding ExtSort

    sorting 0110
    Figure 39. Adding ExtSort component

    Setting up the ExtSort component

    Double-click the ExtSort component to open the Edit component dialog.

    extsort 010
    Figure 40. Editing ExtSort component

    Open the sort key editor by clicking on the Edit key button.

    extsort 020
    Figure 41. Selecting a Sort key

    Configure the key to sort based on Salary in descending order and then by LastName and FirstName in ascending order. To add fields to the sort key you can either use drag & drop of the field from the left panel to the right or yellow arrows in the middle. You can also change the order of the fields within the key using the up and down arrows on the right side of the dialog.

    extsort 028
    Figure 42. Sort key selection

    Once you have the key fields selected, you can change the order on the Salary field. Do this by clicking into the Order column for given field and select Descending from the drop-down that is shown.

    extsort 030
    Figure 43. Sort key selection

    After clicking OK, a sequence of field names separated by semicolon will appear in the component editor:

    extsort 040
    Figure 44. Sort key appearance

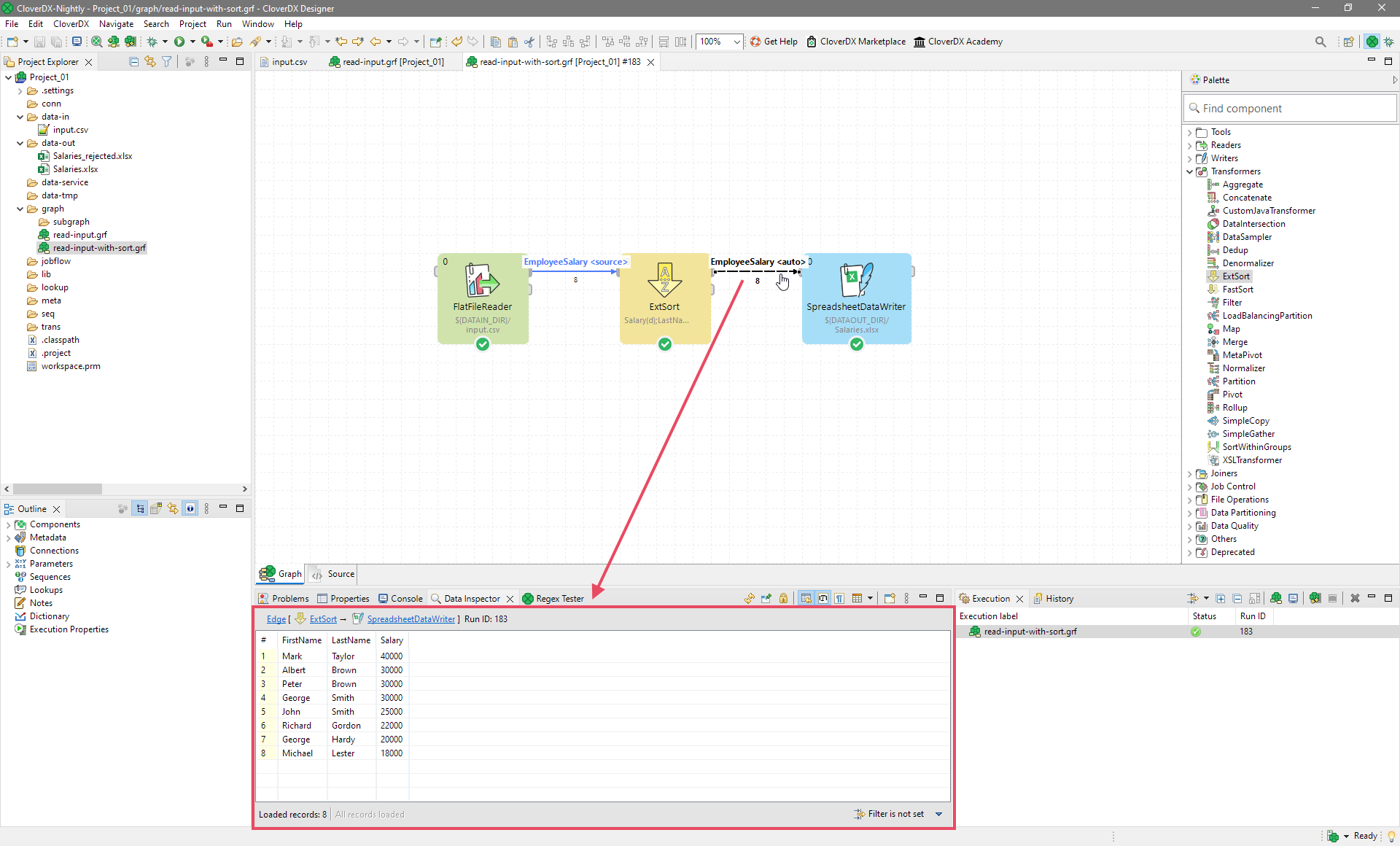
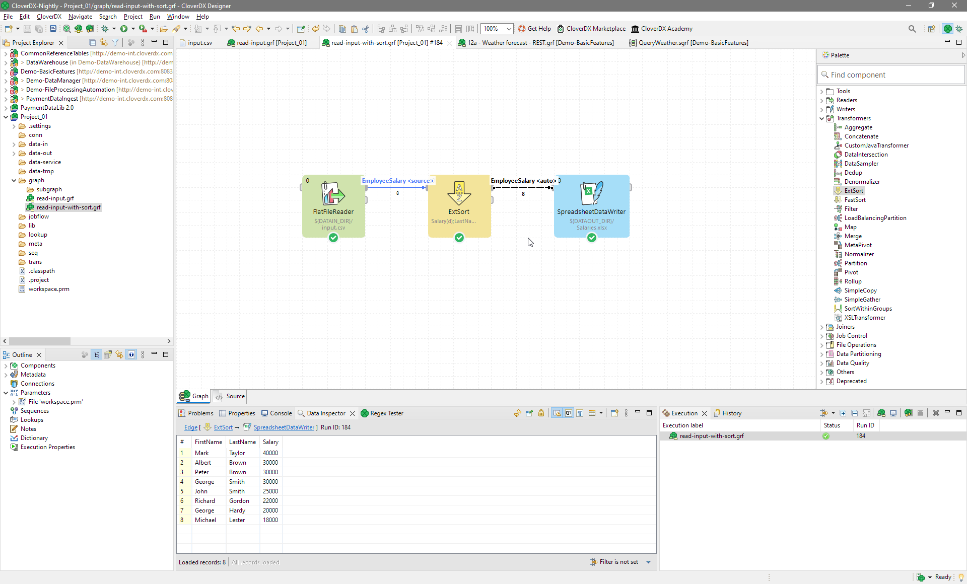
    Run the graph and see the results.

    You can see that all salaries are sorted in descending order. Note that within the same salary of 30000 both Browns lies above George Smith and that Albert Brown lies higher than Peter Brown.

    To quickly see the output without having to open the resulting Excel file, you can simply click on the edge coming out of the ExtSort component. This will show a Data Inspector view at the bottom of the Designer. The Data Inspector will show you preview of the data that was transferred over the selected edge. Data Inspector work on every edge in the graph and can help you debug and build your graphs much faster than having to look at output files.

    extsort 050 data inspector
    Figure 45. Sorted data visible in the Data Inspector after the graph has finished.