Version

    Validator

    Licensed under CloverDX Data Quality package.

    Validator 64x64

    Short description

    Ports

    Input and output metadata

    Validator attributes

    Details

    Validator rules editor

    Validation rules

    Error output mapping

    Groups

    If - then - else

    Compatibility

    See also

    For detailed overview of rules, see List of rules.

    The component is located in Palette  Data Quality.

    Short description

    Validator validates data based on specified rules.

    To be able to use this component, you need a separate Data Quality license.

    Same input metadata Sorted inputs Inputs Outputs Each to all outputs Java CTL Auto-propagated metadata

    -

    1

    1-2

    Ports

    Port type Number Required Description Metadata

    Input

    0

    Input data records to be validated.

    Any

    Output

    0

    Data records that passed the validation.

    Based on Input 0.[1]

    1

    An optional output port with data that failed to validate.[2]

    Any

    1

     Metadata of validated fields can contain more specific data type than input. For example, input metadata can contain a string field with date values and corresponding field on the first output port can have date as its field type. After validating that the string value is a date, Validator can convert the value to the date type.

    2

     Metadata on the second output port can be enriched with fields containing details of validation failure. Available fields are listed in Error output mapping.

    Validator attributes

    Attribute Req Description Possible values

    Basic

    Validation rules

    [1]

    Setup of rules used by validation. See Validator rules editor

    Validation rules URL

    [1]

    An URL to external file describing validation rules. Use exclusively this field or previous one.

    ${PROJECT}/validator

    Error output mapping

    Field mapping for error output port. See Error output mapping

    1

     Either Validation rules or Validation rules URL must be filled in.

    Details

    Validator allows you to specify a set of rules and check the validity of incoming data based on these rules. Validation rules can check various criteria like date format, numeric value, interval match, phone number validity and format, etc.

    The component sends validated data to the first output port. The first output port has the same metadata as the input port with the exception of validated fields that can have output metadata modified to a more specific data type.

    Data that failed to validate are sent to the second output port. When metadata on the second output port are the same as the metadata on the input port, invalid records are automatically sent to this output port. The second output port can be enriched with details of validation failure.

    Validator rules editor

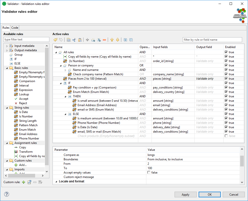
    Validator rules editor provides all the power and features needed to set up validation rules. There are two tabs enabling to set up validation rules using different approaches: Use the Rules tab providing graphical interface to setup validation rules or switch to the Code tab with text editor and type rules by hand in form of xml.

    The Rules tab of the dialog is split up into three parts: Available rules, Active rules and Rule parameters.

    Tab Code contains a text editor for editing validation rules in XML form, options to import and export of the validation rules, and an option to return to initial state of validation rules.

    Validator ValidatorRulesEditor
    Figure 431. Validator rules editor
    Validation rules

    Validation rules are the cornerstone of Validator. A validation rule is an evaluable condition that needs to be fulfilled to ensure that the field being validated contains a valid value. The evaluation of the condition if affected by corresponding environment settings.

    Example of validation rule

    Check field value to contain decimal number.

    The condition is for the input field value to be a decimal number. The evaluation of condition is affected by locale setting specifying number format.

    For description of particular available validation rules, see Available rules.

    Active rules

    The Active rules pane contains a tree of active validation rules. The rules can be added to the tree from list of Available rules on the left side.

    A group named as All rules is the root of the tree of active validation rules. If any of active validation rules is chosen, the details of the rule settings are displayed in rule parameters below.

    Validator ActiveRules
    Figure 432. Validator - Active rules

    In the case of more validation rules having the same output field, the value acquired from the last one is used.

    The new active validation rule can also be added by pressing the + button above validation tree.

    Select rule type

    If you drag a field from metadata and drop it onto any of groups from active rules or between the rules of the group, the Select rule type dialog will appear. The dialog enables you to choose available rule to be added into group of rules. The added rule will be applied to preselected metadata field.

    Use filter to find the rule by name.

    Rule parameters

    Each validation rule is configurable by several parameters. The parameters are split up in to groups for better lucidity.

    Basic parameters

    Most of basic parameters are rule specific parameters. See Available rules.

    Locale and format settings

    Validation rules can be affected by locale and format settings. These settings are inherited from the parent group, by default.

    Parameter name Parameter description Value example

    Trim input

    Trims ASCII control characters (0-31) and Unicode whitespace from beginning and end of the processed field. Note: this is different from CTL function trim (trim) that only removes ASCII control characters (0-31).

    True

    Strict Validation

    Enables a strict date format validation. The strict validation parses the date, formats the date and compares the result with input value. Validation with strict validation is 25% slower than non-strict. Available since CloverDX 4.1.

    False

    Number format mask

    #.###

    Date format mask

    yyyy-MM-dd

    Locale

    See Locale.

    en.US

    Timezone

    See Time zone.

    Europe/London

    Common parameters

    Common parameters are present for all rules.

    Parameter name Parameter description Value example

    Rule type

    Name of the rule from available rules list.

    Interval

    Rule name

    User-defined rule name

    My interval rule

    Enabled

    Rule can be disabled by unchecking of the button. The same functionality is provided by checkbox in column Enabled on a corresponding line in the list of active rules.

    True

    Description

    User defined message. For example, it can contain the description of purpose of the rule.

    Checks validity of a product code against the list of products available since January 2001.

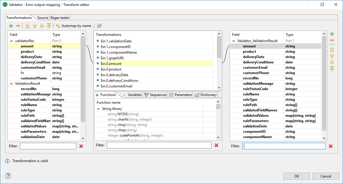
    Error output mapping

    Error output mapping provides a setup of mapping of fields to an optional second output port.

    If the second output port has the same metadata as the input port, no additional error output mapping is needed and the fields not passing the validation will be redirected to the second output port. In this case, the Validator works in the same way as Filter. See Filter.

    Validator provides much more functionality than Filter. Validator enables you to get detailed information, why validation of particular record fails and error output mapping provides graphical interface to map fields with validation failure details to corresponding metadata fields on the second output port.

    Validation failure details from following fields can be used. The fields can be seen as an additional secondary input port and error output mapping enables you to set up output mapping for the fields like in the Map component. See Map.

    Field name Data type Description

    recordNo

    long

    The number of a record in the incoming data. Records are being numbered from 1.

    validationMessage

    string

    A message describing the reason of the validation failure.

    ruleStatusCode

    integer

    A unique error code identifier.

    ruleName

    string

    The name of the validation rule that failed.

    ruleType

    string

    The general rule name (e.g. Date, Number, String Length)

    rulePath

    string[]

    A rule path in the validation rules tree.

    validatedFieldNames

    string[]

    The names of the fields being validated by the rule.

    validatedValues

    map[string,string]

    Values of fields being validated.

    ruleParameters

    map[string,string]

    Rule parameters

    validationDate

    date

    Date of processing of data using the Validator component.

    componentID

    string

    Identifier of the component in the graph.

    componentName

    string

    The name of the component.

    graphURL

    string

    A path to a graph.

    Validator ErrorOutputMapping
    Figure 433. Validator - Error output mapping
    Validator error codes

    Validator error codes for particular available validation rules are listed in following table.

    Table 82. Validator error codes
    Rule status code Rule type Description Validation message

    101

    Empty/Nonempty field

    Input field is empty, expected to be nonempty.

    Input field is empty, expected to be nonempty.

    102

    Empty/Nonempty field

    Input field is nonempty, expected to be empty.

    Input field is nonempty, expected to be empty.

    201

    Empty/Nonempty subset

    Reported when higher than allowed number of fields was empty

    value specific

    202

    Empty/Nonempty subset

    Reported when lower than allowed number of fields was empty

    value specific

    302

    Is Date

    Reported when the string cannot be parsed as date

    value specific

    320

    Is Date

    Reported when incoming value was null or empty string

    Empty Value

    402

    Is Number

    Reported when the value cannot be parsed as a number

    value specific

    404

    Is Number

    Reported when parsed value is out of decimal precision

    value specific

    420

    Is Number

    Reported when incoming value was null or empty string

    Empty Value

    501

    String Length

    Reported when input string is too short

    String is too short

    502

    String Length

    Reported when input string is too long

    String is too long

    550

    String Length

    Reported when incoming value was null or empty string

    Empty Value

    602

    Pattern Match

    Reported when the input value does not match the pattern

    value specific

    620

    Pattern Match

    Reported when incoming value was null or empty string

    Empty Value

    703

    Enum Match

    Input value couldn’t be converted to data type this rule works with

    Conversion of record field value failed.

    704

    Enum Match

    Input value did not match any of the enum values

    No match.

    802

    Interval

    Conversion of value from record failed.

    Conversion of value from record failed.

    805

    Interval

    Incoming value not in given interval.

    Incoming value not in given interval.

    820

    Interval

    Reported when incoming value was null or empty string

    Empty Value

    902

    Comparison

    Conversion failed.

    Conversion failed.

    904

    Comparison

    Incoming value did not meet the condition.

    Incoming value did not meet the condition.

    920

    Comparison

    Reported when incoming value was null or empty string

    Empty Value

    1003

    Lookup

    Record match found in lookup.

    Record match found in lookup.

    1004

    Lookup

    No matching record in lookup.

    No matching record in lookup.

    1101

    Custom user rule

    Rule function returned false

    value specific

    1102

    Custom user rule

    Error during execution of custom CTL2 code

    value specific

    1301

    E-mail Address

    Reported when email address couldn’t be successfully parsed

    value specific

    1302

    E-mail Address

    Reported when there’s a name part specified in the email address like <John Doe>

    Email address is not plain

    1303

    E-mail Address

    RFC 822 specifies a nowadays deprecated group format of the address, this detects that the address is in the deprecated format

    Given Internet address is a group address

    1304

    E-mail Address

    Empty string instead of e-mail address

    Empty string instead of e-mail address

    1305

    E-mail Address

    Reported when provided e-mail address does not have a top-level domain

    E-mail address does not have top-level domain

    1320

    E-mail Address

    Reported when incoming value was null or empty string

    Empty Value

    1401

    Phone Number

    Phone number starts with invalid country code and no region is specified

    Phone number starts with invalid country code and no region is specified

    1402

    Phone Number

    String cannot be a phone number

    value specific

    1403

    Phone Number

    String only appears to be a valid phone number

    Invalid phone number

    1420

    Phone Number

    Phone number doesn’t match the required pattern

    Phone number doesn’t match the required pattern

    1430

    Phone Number

    Empty string where phone number was expected

    Empty string where phone number was expected

    1450

    Phone Number

    Reported when incoming value was null or empty string

    Empty Value

    1500

    Transform

    Error occurred when executing rule code

    value specific

    1700

    Expression

    Error when evaluating the expression

    value specific

    1710

    Expression

    Expression evaluated to false

    value specific

    1800

    Reject

    Reported when the Reject validation rule is invoked

    value specific

    Available rules

    Available rules contain all available validation rules, Filter enabling fast access to particular items and list of Input and output metadata for easy use.

    The available validation rules are furthermore categorized to Groups, If - then - else, Basic rules, String rules, Assignment rules, Custom rules and Imports.

    The rule can be added into a list of active rules by double clicking on the rule in the list of available rules or by dragging and dropping from the list of available rules to desired place to tree of active rules.

    Filter

    To find desired available validation rule or metadata field, start typing its name into the filter input field. The rules and metadata fields are filtered on the fly.

    Input and output metadata

    Input metadata contains a list of input metadata fields. Data type of the field is shown in square brackets after the field name. Fields from metadata can be assigned to any active rule by dragging and dropping from the list of metadata onto the active rule.

    Groups

    The rules can be grouped together into rule groups. Each group of rules can have a user-defined name, the rule group including child rules can be enabled or disabled in the same way as a rule. The rule group can contain another rules or rule groups. Operator and Lazy evaluation settings can be set per rule group.

    Validation result of a rule group will be computed from validation results of rules in this group and the selected Operator of the given group.

    Operator: AND

    All rules from a group need to be valid in order for the group of rules to be considered as valid.

    Operator: OR

    At least one rule from a group needs to be valid in order for the group of rules to be considered as valid.

    Lazy evaluation: enabled

    Lazy evaluation setting affects whether all rules will be evaluated in a given group or if evaluation should skip rules that cannot affect the validation result of the whole group.

    Default value is enabled. Does not continue evaluating all rules in a given group once the result of the group is known. For example, as soon as a rule is evaluated as valid in an OR group, no more rules will be evaluated from this group because the result of the group is already known - group is valid.

    Lazy evaluation: disabled

    All rules in a given group will always be evaluated.

    Error reporting

    By default, multiple error records can possibly be produced for a single input record. Every rule evaluated as false will send one validation error record to the error output port. Every rule evaluated as false in an OR group will produce one validation error record. Every rule evaluated as false in an AND group with lazy evaluation disabled will produce one validation error record.

    By changing the Produce error message settings from by rules to by group, each group will only produce one validation error record, even if more than one rule evaluated the validated record as invalid. Additionally, the Error message and Status code settings can be set to specify what values this record will contain.

    All groups is a root of tree of all validation rules. All above mentioned setting regarding groups are valid for root group in the same way.

    If - then - else

    The If - then - else enables you to validate fields conditionally.

    The validation rule consists of condition and two subtrees of validation rules to check. If the condition is met, then the first subtree of validation rules is applied (the then branch). If the condition in not fulfilled, the second subtree of validation rules is applied (the else branch).

    The condition can be a single rule or group of rules. The condition needs to return boolean value. If the condition contains only assignment rule(s) not returning boolean value, the execution of graph fails. The condition itself works as a group - it can contain more rules as a child nodes.

    The conditionally processed validation subtrees work as groups too - zero, one or more validation rules or groups can be assigned to the then or else.

    The Else branch is optional, it can be empty or omitted. The user can delete the Else if the else branch is not needed.

    Validator if then else
    Figure 434. Validator - If - then - else without else branch
    Rule usage example

    Input data contains fields type, weight and pieces. Type is type of cargo: bulk for bulk goods and piece for piece goods, weight is weight of cargo and pieces stands for number of pieces.

    If type is bulk, check that the field weight contains a numeric value and field pieces is empty. If type is not bulk check that the field pieces is a natural number and field weight is empty.

    Compatibility

    Version Compatibility Notice

    3.5.0-M2

    Validator is available since 3.5.0-M2.

    4.1.0

    You can now use Strict validation parameter of Locale and format settings.