Version

    JSONWriter

    JSONWriter 64x64

    Short description

    Ports

    Metadata

    JSONWriter attributes

    Details

    Examples

    Best practices

    See also

    If you’re interested in learning more about this subject, we offer the Work with JSON/XML course in our CloverDX Academy.

    Short description

    JSONWriter writes data in the JSON format.

    Data output Input ports Output ports Each to all outputs Different to different outputs Transformation Transf. req. Java Auto-propagated metadata

    JSON file

    1-n

    0-1

    Ports

    Port type Number Required Description Metadata

    Input

    0-n

    At least one

    Input records to be joined and mapped into the JSON structure.

    Any (each port can have different metadata)

    Output

    0

    Optional. For port writing.

    Only one field (byte, cbyte or string) is used. The field name is used in File URL to govern how the output records are processed - see Writing to output port

    Metadata

    JSONWriter does not propagate metadata.

    JSONWriter has no metadata template.

    JSONWriter attributes

    Attribute Req Description Possible values

    Basic

    File URL

    yes

    The target file for the output JSON. See Supported file URL formats for Writers.

    Charset

    The encoding of an output file generated by JSONWriter.

    The default encoding depends on DEFAULT_SOURCE_CODE_CHARSET in defaultProperties.

    UTF-8 | <other encodings>

    Mapping

    [1]

    Defines how input data is mapped onto an output JSON. See Details.

    Mapping URL

    [1]

    External text file containing the mapping definition.

    Advanced

    Create directories

    By default, non-existing directories are not created. If set to true, they are created.

    false (default) | true

    Omit new lines wherever possible

    By default, each element is written to a separate line. If set to true, new lines are omitted when writing data to the output JSON structure. Thus, all JSON elements are on one line only.

    false (default) | true

    Cache size

    The size of the database used when caching data from ports to elements (the data is first processed then written). The larger your data is, the larger cache is needed to maintain fast processing.

    auto (default) | e.g. 300MB, 1GB etc.

    Cache in Memory

    Cache data records in memory instead of the JDBM’s disk cache (default). Note that while it is possible to set the maximal size of the disk cache, this setting is ignored in case the in-memory cache is used. As a result, an OutOfMemoryError may occur when caching too many data records.

    false (default) | true

    Sorted input

    Tells JSONWriter whether the input data is sorted. Setting the attribute to true declares you want to use the sort order defined in Sort keys, see below.

    false (default) | true

    Sort keys

    Tells JSONWriter how the input data is sorted, thus enabling streaming. The sort order of fields can be given for each port in a separate tab. Working with Sort keys has been described in Sort key.

    Max number of records

    The maximum number of records written to all output files. See Selecting output records.

    0-N

    Partitioning

    Records per file

    The maximum number of records that are written to a single file. See Partitioning output into different output files

    1-N

    Partition key

    The key whose values control the distribution of records among multiple output files. For more information, see Partitioning output into different output files.

    Partition lookup table

    The ID of a lookup table. The table serves for selecting records which should be written to the output file(s). For more information, see Partitioning output into different output files.

    Partition file tag

    By default, output files are numbered. If this attribute is set to Key file tag, output files are named according to the values of Partition key or Partition output fields. For more information, see Partitioning output into different output files.

    Number file tag (default) | Key file tag

    Partition output fields

    The fields of Partition lookup table whose values serve for naming output file(s). For more information, see Partitioning output into different output files.

    Partition unassigned file name

    The name of a file that the unassigned records should be written into (if there are any). If it is not given, the data records whose key values are not contained in Partition lookup table are discarded. For more information, see Partitioning output into different output files.

    Partition key sorted

    In case partitioning into multiple output files is turned on, all output files are open at once. This could lead to an undesirable memory footprint for many output files (thousands). Moreover, for example unix-based OS usually have a very strict limitation of number of simultaneously open files (1,024) per process.

    In case you run into one of these limitations, consider sorting the data according a partition key using one of our standard sorting components and set this attribute to true. The partitioning algorithm does not need to keep open all output files, just the last one is open at one time. For more information, see Partitioning output into different output files.

    false (default) | true

    Create empty files

    If set to false, prevents the component from creating an empty output file when there are no input records.

    true (default) | false

    1

     One of these has to be specified. If both are specified, Mapping URL has a higher priority.

    Details

    JSONWriter receives data from all connected input ports and converts records to JSON objects based on the mapping you define. Finally, the component writes the resulting tree structure of elements to the output: a JSON file, port or dictionary. JSONWriter can write lists and variants.

    Every JSON object can contain other nested JSON objects. Thus, the JSON format resembles XML and similar tree formats.

    As a consequence, you map the input records to the output file in a manner similar to XMLWriter. Mapping editors in both components have similar logic. The very basics of mapping are:

    • Connect input edges to JSONWriter and edit the component’s Mapping attribute. This will open the visual mapping editor:

      JSONWriter blankMappingEditor
      Figure 374. Mapping editor in JSONWriter after first open. Metadata on the input edge(s)are displayed on the left hand side. The right hand paneis where you design the desired JSON tree.Mapping is then performed by dragging metadata from left to right(and performing additional tasks described below).
    • In the right hand pane, design your JSON tree consisting of

      • Elements

        Unlike XMLWriter , you do not map metadata to any attributes.

      • Arrays - arrays are ordered sets of values in JSON enclosed between the [ and ] brackets. To learn how to map them in JSONWriter, see Writing arrays II.

      • Wildcard elements- another option to mapping elements explicitly. You use the Include and Exclude patterns to generate element names from respective metadata.

    • Connect input records to output (wildcard) elements to create Binding.

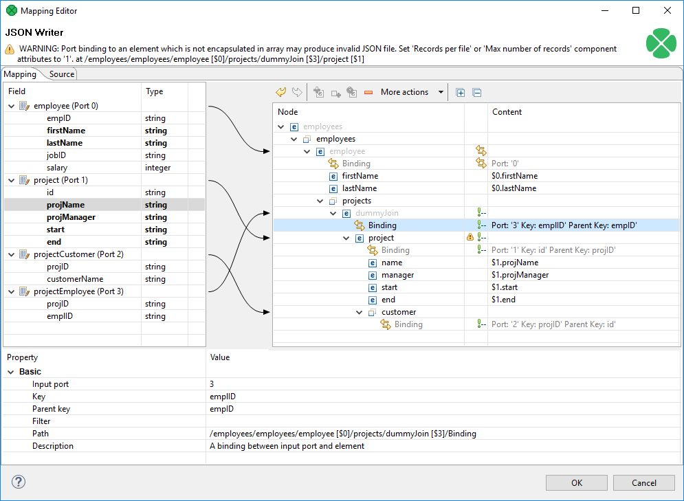
      Example 377. Creating Binding
      JSONWriter mappingWithBindings
      Figure 375. Example mapping in JSONWriter - employees are joined with projectsthey work on.Fields in bold (their content) will be printed to the output file - see below.

      Excerpt from the output file related to the figure above (example of one employee written as JSON):

      "employee" : {
          "firstName" : "Jane",
          "lastName" : "Simson",
          "projects" : {
            "project" : {
              "name" : "JSP",
              "manager" : "John Smith",
              "start" : "06062006",
              "end" : "in progress",
              "customers" : {
                "customer" : {
                  "name" : "Sunny"
                },
                "customer" : {
                  "name" : "Weblea"
                }
              }
            },
            "project" : {
              "name" : "OLAP",
              "manager" : "Raymond Brown",
              "start" : "11052004",
              "end" : "31012006",
              "customers" : {
                "customer" : {
                  "name" : "Sunny"
                }
              }
            }
          }
        },
    • At any time, you can switch to the Source tab and write/check the mapping yourself in code.

    • If the basic instructions found here are not satisfying, please consult XMLWriter’s Details where the whole mapping process is described in detail.

    • When writing variant fields, JSONWriter translates the tree structure of variant directly to JSON. A variant map is formatted as JSON object, variant list is formatted as JSON array. Dates in variant are formatted as datetime strings in UTC. Byte arrays in variant are formatted as Base64 strings.

    Examples

    Writing flat records as JSON

    Writing arrays I

    Writing arrays II

    Using wild cards

    Using templates

    Writing flat records as JSON

    This example shows a way to write flat records (no arrays, no subtrees) to a JSON file.

    The input edge connected to JSONWriter has metadata fields CommodityName, Unit, Price and Currency and receives the data:

    Brent Crude Oil | Barrel | 75.36   | USD
    Gold            | Ounce  | 1298.54 | USD
    Silver          | Ounce  | 16.83   | USD

    Write the data to a JSON file.

    Solution

    Set up the File URL and Mapping attributes.

    Attribute Value

    File URL

    ${DATAOUT_DIR}/comodities.json

    Mapping

    <?xml version="1.0" encoding="UTF-8"?>
    <root xmlns:clover="http://www.cloveretl.com/ns/xmlmapping">
      <Commodity  clover:inPort="0">
        <CommodityName>$0.CommodityName</CommodityName>
        <Unit>$0.Unit</Unit>
        <Price>$0.Price</Price>
        <Currency>$0.Currency</Currency>
      </Commodity>
    </root>
    JSONWriter example 01 010
    Figure 376. JSONWriter mapping
    Produced JSON File
    {
      "Commodity" : {
        "CommodityName" : "Brent Crude Oil",
        "Unit" : "Barrel",
        "Price" : 75.36,
        "Currency" : "USD"
      },
      "Commodity" : {
        "CommodityName" : "Gold",
        "Unit" : "Ounce",
        "Price" : 1298.54,
        "Currency" : "USD"
      },
      "Commodity" : {
        "CommodityName" : "Silver",
        "Unit" : "Ounce",
        "Price" : 16.83,
        "Currency" : "USD"
      }
    }
    Writing arrays I

    This examples shows a way to write arrays.

    The input edge connected to the JSONWriter has metadata fields CommodityName, Unit, Price and Currency. It is similar to the previous example, but the price is not a single value but a list of values.

    Solution

    Set up the File URL and Mapping attributes.

    Attribute Value

    File URL

    ${DATAOUT_DIR}/comodities2.json

    Mapping

    <?xml version="1.0" encoding="UTF-8"?>
    <root xmlns:clover="http://www.cloveretl.com/ns/xmlmapping">
      <Commodity clover:inPort="0">
        <CommodityName>$0.CommodityName</CommodityName>
        <Unit>$0.Unit</Unit>
        <clover:collection clover:name="Price">
          <item>$0.Price</item>
        </clover:collection>
        <Currency>$0.Currency</Currency>
      </Commodity>
    </root>
    Produced JSON File
    {
      "Commodity" : {
        "CommodityName" : "Brent Crude Oil",
        "Unit" : "Barrel",
        "Price" : [ 75.36, 75.87 ],
        "Currency" : "USD"
      },
      "Commodity" : {
        "CommodityName" : "Gold",
        "Unit" : "Ounce",
        "Price" : [ 1298.54, 1298.18 ],
        "Currency" : "USD"
      },
      "Commodity" : {
        "CommodityName" : "Silver",
        "Unit" : "Ounce",
        "Price" : [ 16.83, 16.80 ],
        "Currency" : "USD"
      },
    }
    Writing arrays II

    This example shows a way to write summary array using values of all input records.

    Set up the File URL and Mapping attributes.

    Solution
    Attribute Value

    File URL

    ${DATAOUT_DIR}/comodities3.json

    Mapping

    <?xml version="1.0" encoding="UTF-8"?>
    <root xmlns:clover="http://www.cloveretl.com/ns/xmlmapping">
      <Commodity clover:inPort="0">
        <CommodityName>$0.CommodityName</CommodityName>
        <Unit>$0.Unit</Unit>
        <Price>$0.Price</Price>
        <Currency>$0.Currency</Currency>
      </Commodity>
      <clover:collection clover:name="CommodityNames" clover:inPort="0">
        <CommodityName>$0.CommodityName</CommodityName>
      </clover:collection>
    </root>
    Produced JSON File
    {
      "Commodity" : {
        "CommodityName" : "Brent Crude Oil",
        "Unit" : "Barrel",
        "Price" : 75.36,
        "Currency" : "USD"
      },
      "Commodity" : {
        "CommodityName" : "Gold",
        "Unit" : "Ounce",
        "Price" : 1298.54,
        "Currency" : "USD"
      },
      "Commodity" : {
        "CommodityName" : "Silver",
        "Unit" : "Ounce",
        "Price" : 16.83,
        "Currency" : "USD"
      },
      "CommodityNames" : [ "Brent Crude Oil", "Gold", "Silver" ]
    }
    Using wild cards

    This example shows a way to use wild cards to map input metadata fields.

    Write the data from the first example to a JSON file. The solution must be flexible - it must propagate the changes in input metadata to the output without changing the configuration of JSONWriter.

    Solution
    Attribute Value

    File URL

    ${DATAOUT_DIR}/comodities4.json

    Mapping

    <?xml version="1.0" encoding="UTF-8"?>
    <root xmlns:clover="http://www.cloveretl.com/ns/xmlmapping">
      <Commodity clover:inPort="0">
        <clover:elements clover:include="$0.*"/>
      </Commodity>
    </root>
    Produced JSON File
    {
      "Commodity" : {
        "CommodityName" : "Brent Crude Oil",
        "Unit" : "Barrel",
        "Price" : 75.36,
        "Currency" : "USD"
      },
      "Commodity" : {
        "CommodityName" : "Gold",
        "Unit" : "Ounce",
        "Price" : 1298.54,
        "Currency" : "USD"
      },
      "Commodity" : {
        "CommodityName" : "Silver",
        "Unit" : "Ounce",
        "Price" : 16.83,
        "Currency" : "USD"
      }
    }
    Using templates

    This example shows a way to write output elements names based on input data.

    Write the data from the first example to a JSON file. The name of the element containing the price of commodity should be the unit of measurement.

    Solution
    Attribute Value

    File URL

    ${DATAOUT_DIR}/comodities5.json

    Mapping

    <?xml version="1.0" encoding="UTF-8"?>
    <root xmlns:clover="http://www.cloveretl.com/ns/xmlmapping">
      <Commodity clover:inPort="0">
        <CommodityName>$0.CommodityName</CommodityName>
        <clover:element clover:name="$0.Unit">$0.Price</clover:element>
        <Currency>$0.Currency</Currency>
      </Commodity>
    </root>

    Notice the dummy element CommodityName which you bind the input field to.

    Produced JSON File
    {
      "Commodity" : {
        "CommodityName" : "Brent Crude Oil",
        "Barrel" : 75.36,
        "Currency" : "USD"
      },
      "Commodity" : {
        "CommodityName" : "Gold",
        "Ounce" : 1298.54,
        "Currency" : "USD"
      },
      "Commodity" : {
        "CommodityName" : "Silver",
        "Ounce" : 16.83,
        "Currency" : "USD"
      }
    }
    More input streams

    This example shows a way to merge data from multiple input edges to a JSON file.

    There are two input edges. The records on the first one contain a commodity name and unit of measurement. The records on the second one contain a commodity name, price per unit and currency. Multiple records from the second input port can correspond to a single record from the first input port. Create a JSON file which contains record from the first input port and corresponding records from the second output port as a subtree.

    Solution
    Attribute Value

    File URL

    ${DATAOUT_DIR}/comodities6.json

    Mapping

    <?xml version="1.0" encoding="UTF-8"?>
    <root xmlns:clover="http://www.cloveretl.com/ns/xmlmapping">
      <Commodity clover:inPort="0">
        <clover:elements clover:include="$0.*"/>
          <clover:collection clover:name="Price">
            <Price clover:inPort="1"
                   clover:key="CommodityName"
                   clover:parentKey="CommodityName">
              <clover:elements clover:include="$1.*"
                               clover:exclude="$1.CommodityName"/>
            </Price>
        </clover:collection>
      </Commodity>
    </root>
    Produced JSON File
    {
      "Commodity" : {
        "CommodityName" : "Silver",
        "Unit" : "Ounce",
        "Price" : [ {
          "PricePerUnit" : 17.81,
          "Currency" : "USD"
        } ]
      },
      "Commodity" : {
        "CommodityName" : "Gold",
        "Unit" : "Ounce",
        "Price" : [ {
          "PricePerUnit" : 1302.50,
          "Currency" : "USD"
        }, {
          "PricePerUnit" : 1300.00,
          "Currency" : "USD"
        } ]
      }
    }

    Best practices

    We recommend users to explicitly specify Charset.